exRNA Computational Deconvolution

Documentation
01/10/2019

Files

KJENS1_CSF_exceRpt_sample_descriptors.txt - Example Sample Descriptors File (7.5 KB) Thistlethwaite, William, 01/10/2019 10:46 am

KJENS1_CSF_exceRpt_postProcessedResults_v4.6.3.tgz - Example Post-processed Results Archive (88.6 MB) Thistlethwaite, William, 01/10/2019 10:46 am

exRNADeconvolution_Example_Output_deconvolutionResults_v1.0.0.zip - Example Deconvolution Results Archive (5.4 MB) Thistlethwaite, William, 02/20/2019 10:52 am

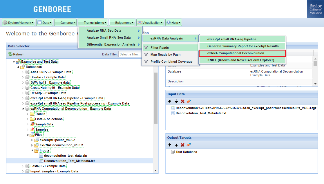
exRNA_Deconvolution_1.png - Deconvolution Tutorial (1) (57.5 KB) Thistlethwaite, William, 04/03/2019 04:49 pm

exRNA_Deconvolution_2.png - Deconvolution Tutorial (2) (57.5 KB) Thistlethwaite, William, 04/03/2019 05:04 pm

exRNA_Deconvolution_4.png - Deconvolution Tutorial (4) (76.1 KB) Thistlethwaite, William, 04/03/2019 08:44 pm

exRNA_Deconvolution_5.png - Deconvolution Tutorial (5) (77.4 KB) Thistlethwaite, William, 04/03/2019 08:44 pm

exRNA_Deconvolution_6.png - Deconvolution Tutorial (6) (80.5 KB) Thistlethwaite, William, 04/03/2019 08:52 pm

exRNA_Deconvolution_8.png - Deconvolution Tutorial (8) (13 KB) Thistlethwaite, William, 04/03/2019 08:52 pm

exRNA_Deconvolution_7.png - Deconvolution Tutorial (7) (37.3 KB) Thistlethwaite, William, 04/03/2019 08:58 pm

exRNA_Deconvolution_9.png - Deconvolution Tutorial (9) (70.7 KB) Thistlethwaite, William, 04/04/2019 07:26 am

exRNA_Deconvolution_10.png - Deconvolution Tutorial (10) (69.9 KB) Thistlethwaite, William, 04/04/2019 07:30 am

exRNA_Deconvolution_11.png - Deconvolution Tutorial (11) (34 KB) Thistlethwaite, William, 04/04/2019 07:34 am

exRNA_Deconvolution_13.png - Deconvolution Tutorial (13) (52 KB) Thistlethwaite, William, 04/04/2019 07:46 am

exRNA_Deconvolution_14.png - Deconvolution Tutorial (14) (81.4 KB) Thistlethwaite, William, 04/04/2019 07:47 am

exRNA_Deconvolution_16.png - Deconvolution Tutorial (16) (37.6 KB) Thistlethwaite, William, 04/04/2019 07:56 am

exRNA_Deconvolution_15.png - Deconvolution Tutorial (15) (116.5 KB) Thistlethwaite, William, 04/04/2019 02:22 pm

exRNA_Deconvolution_3.png - Deconvolution Tutorial (3) (91.6 KB) Thistlethwaite, William, 04/04/2019 02:59 pm

exRNA_Deconvolution_12.png - Deconvolution Tutorial (12) (97.8 KB) Thistlethwaite, William, 04/04/2019 03:18 pm

exRNA_Deconvolution_7b.png - Deconvolution Tutorial (7b) (50.3 KB) Thistlethwaite, William, 04/05/2019 10:15 am